鉴于很多刚入门AI绘画的小伙伴想玩Flux,但是一方面电脑配置不够,另一方面工作流的不熟悉,让很多小伙伴望而却步。今天和大家分享一下在LiblibAI网站如何体验Flux。
- LiblibAI网址:https://www.liblib.art/
关于LiblibAI网站这里就不详细介绍了,没有了解过的小伙伴可以参照我之前的文章。Stable Diffusion【基础篇】【SD入门】:使用LiblibAI快速开启SD绘画之旅
在LiblibAI网站提供了WebUI和工作流2种方式使用Flux,使用Web UI的方式和之前使用SD Web UI的方式没有太多的差别,这里就不展开说明了。
今天我们主要分享一下如何使用LiblibAI的在线工作流来体验Flux。大家不要一提到工作流就感到头大,大可不必,目前官方提供的Flux工作流比较通用,LiblibAI已经集成了Flux在线运行工作流的功能,可以直接在LiblibAI上面直接在线运行Flux工作流,我们无需自己搭建工作流,大大降低了AI绘画者的使用门槛。
一. 快速体验Flux工作流
Flux一键运行工作流地址
- https://www.liblib.art/modelinfo/ec6223dccd7b47658464eaf7b94d7dc5

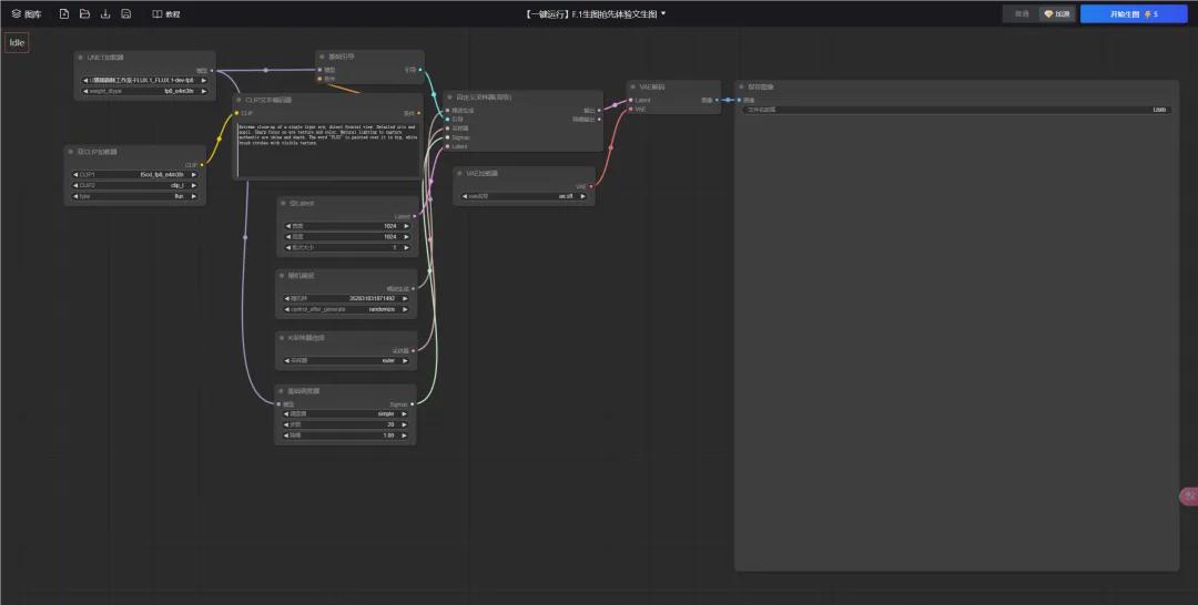
点击上图中的“在线运行工作流”按钮,就会进入ComfyUI的工作流界面。

一般来说,我们只需要在CLIP文本编辑器节点框里面输入提示词,然后直接点击上图右上角的“开始生图”按钮,就可以生成对应的图片了。大家看看是不是非常方便啊。

下面我们来对工作流相关节点进行简单介绍。
(1)UNET加载器

该节点主要用于设置Flux大模型,关于UNET节点,这里稍微说明一下,UNET加载器是用于单独加载特定的UNET模型,这个节点没有任何输入,只有一个模型的输出,我们可以当做是SD里面的Checkpoint大模型。当然和工作流中Checkpoint节点还是有区别(Checkpoint节点有3个输出:模型、CLIP和VAE)。在ComfyUI中,UNet模型存在在\ComfyUI\models\unet目录下。
我们点击模型的选择框,就会弹出选择框,可以选择需要的Flux大模型。

大家可以把Flux的大模型添加到我的模型库里面,这样弹出的框里面就有我们对应的大模型了。添加Flux大模型的方式如下:进入Flux大模型的详细页面,点击如下图的“加入模型库”按钮,就可以把大模型加入到我的模型库中了。

weight_type参数:设置为fp8_e4m3fn
(2)双CLIP加载器

这里一般保持默认参数即可。
(3)CLIP文本编码器

该节点主要是用于输出提示词。也是我们使用最多的节点。
(4)空Latent

该节点主要用于图片的宽高设置。这里要注意,Flux支持任意分辨率,如果生成的图片效果不理想,可以适当调整宽高比尝试,个人最常用的宽高比是1024*1536(1536*1024)。
(5)采样器,采样迭代步数,随机数种子

- 采样器推荐:euler,目前无特殊情况,建议统一使用euler。
- 调度器:推荐simple
- 步数:推荐20-30之间
- Control_after_generate:随机数产生的方式,建议randomize,也即每次生成不同的随机数。
(6)VAE加载器

Flux大模型搭配的VAE模型,目前只有ae.sft,这里保持默认设置即可。
二. 如何在工作流中添加loar节点
【第一步】添加LoRA加载器节点
在ComfyUI操作界面的空白处双击鼠标,会弹出一个搜索对话框,在对话框里面输入lora关键词,就会找到loar节点。这里我们选择搜索结果中的第一个节点"LoRA加载器"。

这个时候在ComfyUI操作界面中会多出一个"LoRA加载器"节点。

【第二步】选择lora模型以及设置lora模型的权重。
添加了"LoRA加载器"节点,并不会自动添加lora模型。从上面的图上可以看到默认的LoRA名称值为"undefined",表示没有添加LoRA模型。
点击"LoRA名称"下拉框,会弹出我的模型库对话框,可以在我的模型库里面选择我添加的Lora模型。LoRA模型添加到我的模型库操作方式同上面的添加Flux大模型的方式一样。

这里我们以”超写实逼真黑悟空“LoRA模型为例,选择该LoRA模型,点击"一键应用"按钮。

这样loar模型就添加到"LoRA加载器"节点中了。

针对不同的LoRA我们需要调整模型强度的参数值,模型强度也就是LoRA模型的权重参数。
CLIP强度参数我们维持默认值1即可。
【第三步】将LoRA加载器节点添加到Flux的工作流中。
我们按照下面的规则调整一下节点间的连线。
- UNET加载器的模型输出节点 连接 LoRA加载器的模型输入节点。
- 双CLIP加载器的CLIP输出节点连接LoRA加载器的CLIP输入节点
- LoRA加载器的模型输出节点同时连接基础引导的模型输入节点和基础调度器的模型输入节点
- LoRA加载器的CLIP输出节点连接CLIP文本编码器的CLIP输入节点。
在节点连线的调整过程中系统会自动将原来的节点关系连线删除掉的。删除的节点间连线如下图所示。

最终添加的LoRA加载器节点连线效果如下。

【第四步】提示词的编写,相关的参数设置。
这里就不展开了,可以参照上节的内容。
【第五步】图片生成。
点击右上角的”开始生图“按钮,就可以生成对应的图片了。

对于一般普通用户来说,Flux的基本工作流和添加了LoRA加载器节点的工作流就可以满足大部分使用Flux生成图片的需求场景了。
好了,今天的分享就到这里了,希望今天分享的内容对大家有所帮助。
 
                         
                                     
                     
                     
                     
                     
                     
                     
                     
                     
                             
                             
                             
                             
            
             
            
             
            
            